• Topics
    • Category
    • Classification
    • Criteria
    • Distinction
    • Jury-Report
    • Jury-Gruppe
    • Jury-Mitglied
    • Presentation
    • Region
  • Schnittstellen
    • Salesforce
    • Celum
    • Projekt-Import
    • Statements-Import
  • Backend
    • Komplett neuer Award
    • New Award
    • Re-Open
    • Search
    • Translate
  • Frontend
    • Administration
    • Administration-FAQ
    • Jurors-FAQ
  • Beschreibung
    • Projects and Rating
  • Appendix
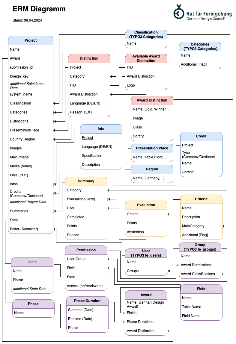
    • Data-Model
    • Data-Structure
    • Glossary

Datenmodell als ERM Diagramm

  • Datenschutz
  • Impressum